1. 51漫画网站入口免费阅读,51漫画在线观看,51漫画免费下载网站,51漫画污视频下载

      AIM新品推薦—用PBA軟件實現10GE數據分析

      發布時間:2023-02-16 12:04:17分享到:

      圖片2.jpg

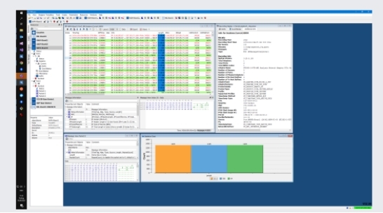
      PBA軟件最新版本2.80又有新功能,實現10GE數據分析

      隨著航空電子通信網絡速度的提高,AIM的PBA.pro圖形分析、仿真和可視化軟件框架已經擴展以支持高性能第三方10G以太網板卡總線監控和數據捕獲功能。

      用戶現在可以與其他AIM板卡接口(包括MIL-STD-1 553、STANAG391 0/EFEX、ARINC429、AFDX/ARINC664P7等)的數據一起捕獲10G以太網數據。與AIM板卡一樣,10G板卡可以與外部時鍾源同步,因此解決方案在PBA.pro中的所有航空電子設備接口上提供精確的時間同步。這使得強大的測試和分析功能也能夠應用於10G數據記錄上!


      最新V2.80版本中的其他改進:


      生成具有非循環消息、中斷處理和錯誤注入的1553卡編程

      圖片1.jpg



      用於常用功能的附加彈出窗口,以及在不使用時自動關閉窗口

      圖片3.jpg



      返回頂部

      010-58816565

      網站地圖